Головна сторінка бізнес-порталу "Леонорм"

КОНТАКТИ

НОВИНИ РЕЄСТРАЦІЯ МАГАЗИН СИСТЕМИ ПОШУК (RUS)

 

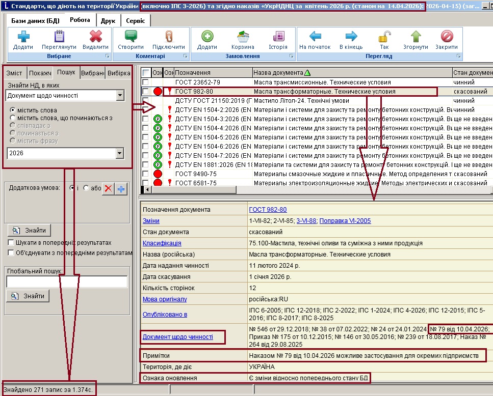
Для користувачів актуалізованої БД «Електронний каталог національних та міждержавних стандартів України» інформаційної системи «ЛЕОНОРМ-ІНФОРМ» ми пропонуємо алгоритми отримання переліку стандартів, щодо яких відбулись зміни в бібліографічних описах НД за певний період.

 

Для цього  в  системі  «ЛЕОНОРМ-ІНФОРМ» Ви можете :

  • Для пошуку документів, щодо яких відбулися будь-які зміни відносно попереднього стану БД на вкладці "Пошук" вказати критерій: Знайти НД, в яких «Ознака оновлення» дорівнює «33»       33

  • Для перегляду детальних бібліографічних описів НД, в яких відбулися зміни згідно ІПС- скористатися режимом "Пошук" або "Вибірка", вказавши у критерії вибору "Опубліковано в" та значення - останній ІПС, наприклад "ІПС 3-2026" ;

  • У відкритій базі даних використати спеціальний звіт "Зміни згідно ІПС", вказавши в умові формування звіту:  останній ІПС, наприклад "ІПС 3-2026"

  • Для пошуку документів, щодо яких відбулися зміни згідно наказів «УкрНДНЦ» з початку року у «ЛЕОНОРМ-ІНФОРМ» на вкладці "Пошук" необхідно вказати критерій: Знайти НД, в яких «Документ щодо чинності» містить слова «2026»

 




Назад


ПРОДУКЦІЯ ТА ПОСЛУГИ

СУПРОВІД ПРОДУКТІВ

НОРМАТИВНІ АКТИ

ПОСИЛАННЯ

КЛІЄНТИ

ПАРТНЕРИ

Сторінка "ЛЕОНОРМ" на facebook

    БД «Електронний Реєстр Технічних регламентів України  Актуалізація Ваших НД   http://www.germiona.com.ua/  
 

 

Copyright © 2004-2026, ЛЕОНОРМ.