|
Для користувачів актуалізованої БД
«Електронний каталог національних та міждержавних стандартів України»
інформаційної системи «ЛЕОНОРМ-ІНФОРМ» ми пропонуємо алгоритми отримання
переліку стандартів, щодо яких відбулись зміни в бібліографічних описах НД
за певний період.
Для цього в
системі «ЛЕОНОРМ-ІНФОРМ» Ви можете : -
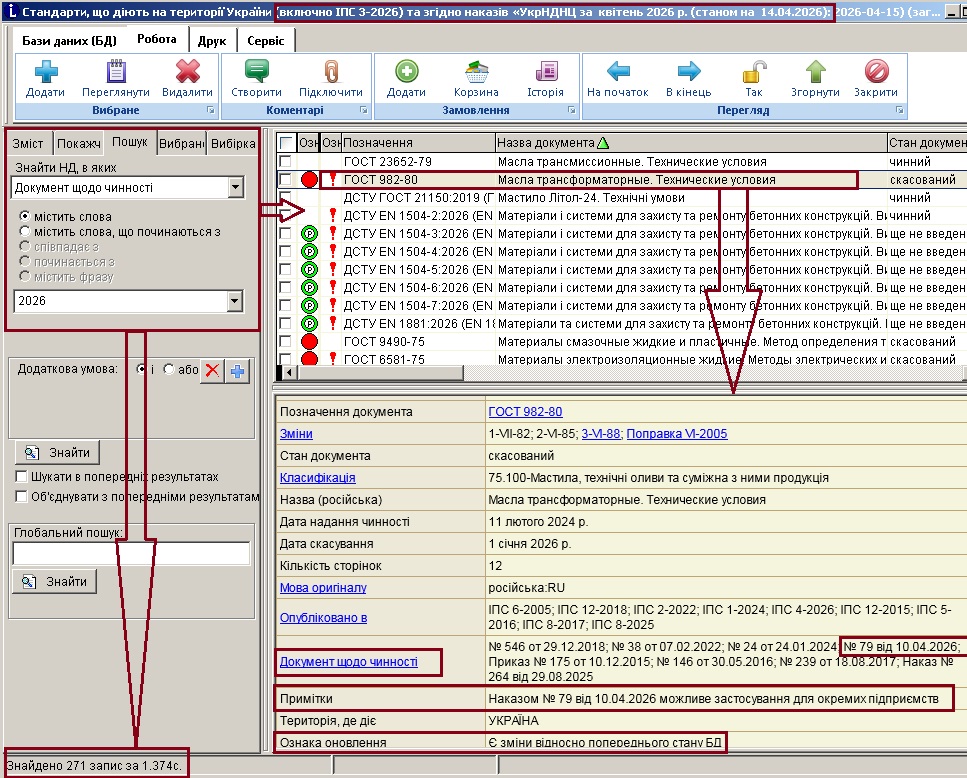
Для пошуку документів, щодо яких відбулися будь-які
зміни відносно попереднього стану БД на вкладці "Пошук" вказати критерій:
Знайти НД, в яких «Ознака оновлення» дорівнює «33»

-
Для перегляду
детальних бібліографічних описів НД,
в яких відбулися зміни згідно ІПС- скористатися режимом "Пошук" або
"Вибірка", вказавши у критерії вибору "Опубліковано в" та значення -
останній ІПС, наприклад "ІПС
3-2026" ;
У відкритій базі даних використати спеціальний звіт "Зміни згідно ІПС", вказавши в умові формування звіту: останній ІПС, наприклад "ІПС
3-2026" Для пошуку
документів, щодо яких відбулися зміни згідно наказів «УкрНДНЦ» з початку року у «ЛЕОНОРМ-ІНФОРМ»
на вкладці "Пошук" необхідно вказати критерій: Знайти НД, в яких «Документ
щодо чинності» містить слова «2026»

|